复制成功!快去微信添加好友吧!
华北地区居家日用,家装家饰,母婴天猫旗舰店出售/转让,本人出售欢迎咨询
消保金 : 0(不需要退还) 技术年费 : 6万
2万市场估价 : 2.4万
店铺标签 : 本人出售
网店编号:S073FFF74539
主营类目:居家日用 商城类型:旗舰店
商标所有人:公司 注册资金:100万元
创店时间:2023年 商标类型: R标(第24类) 纳税类型:一般纳税人 所属省市:河北省邢台市 所在地区:华北地区
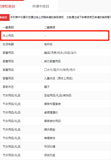
一级类目: 居家日用,收纳整理,家庭/个人清洁工具,餐饮具,节庆用品/礼品,床上用品,居家布艺,玩具/童车/益智/积木/模型
一般违规:4.7分严重违规0分售假违规0分

店铺截图

卖家描述

卖家描述
华北地区居家日用,家装家饰,母婴天猫旗舰店出售/转让,该店铺主营类目为居家日用,家装家饰,母婴,已开通居家日用,收纳整理,家庭个人清洁工具,24,一般纳税人,本人出售,本人出售欢迎咨询
网店动态信息

宝贝与描述相符

卖家的服务态度

卖家的发货速度

交易流程

常见问题

- 同类型店铺推荐 -刷新换一批